排序
100多套官网HTML源码 前端静态页面源码
简介: 104套官网源码静态html页面APP下载页面HTML源码,多年收藏精品HTML官网源码104套所有行业均可修改使用。人工精选源码每一套都是精品,纯静态页面无后台 图片:
最新双端获取TXL、相册、短信、定位、已安装APP信息系统源码 全开源
简介: 最新双端获取txl、相册、短信、定位、已安装APP信息系统源码 全开源 安装教程: 安卓和苹果APP打包都使用的是 HBuilder X 工具 只需要把项目导入HBuilder X,修改配置域名为你的后...
APP软件介绍下载单页源码 双端自适应
简介: 非常不错的一款APP软件下载介绍页源码,带有iOS和安卓下载入口,自适应手机、电脑端 页面布局合理,UI设计简洁清新,带有二种显示模式,一个是默认色,另一个是渐变色 首页包含功能特色...
WebNav Pro个人网址导航系统源码 全开源 多模板
简介: WebNav Pro个人网址导航系统源码 WebNav Pro 提供轮播图、网站设置、导航列表、访客统计等多种数据的展示与查询功能,提供API接口文档,支持自主开发模板。 图片:
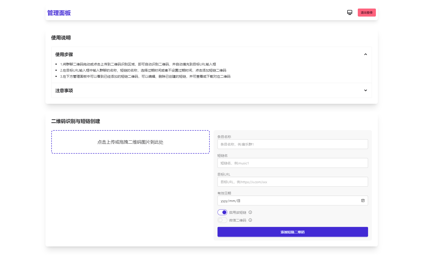
微信群永久二维码生成系统源码
简介: 苦于微信群聊二维码频繁变动,开发这个能生成永久二维码的工具,不需要服务器。也可作为 URL 缩短链接服务使用。 功能特性 1.生成永久短链接,指向微信群二维码...
IPA软件源预览系统源码
简介: 这是一款IPA软件源预览系统源码,搭建这个源码一定记住没有软件源的别搭建,因为你玩不明白,不是做ipa软件源的不要下载这套源码,简单的测试了,UI很舒服,喜欢的自行部署! 图片:
JavaScript代码在线加密工具源码
简介: JavaScript代码在线加密工具源码 -支持代码部分和文件上传 -仅支持JS代码,其它代码加密后会运行出错 -可自定义版权提示 -自定义密钥 -支持加密后的代码以文件形式下载 图片:
PHP最新好看UI个人引导页网页源码
简介: PHP最新好看UI个人引导页网页源码 采用PHP、HTML、CSS及JavaScript等前端技术,构建了一个既美观又实用的个人主页解决方案。 源码设计初衷在于提供一个高度可定制、跨平台兼容的模板,让...
我的放置仙途 修仙类网页文字游戏源码 PC+H5自适应
简介: 我的放置仙途 修仙类网页文字游戏源码 PC+H5自适应 带暗黑模式 运行环境:Nginx+PHP7.2 搭建教程:网站运行目录设置为 /docs 图片:
















